| নং | শিরোনাম | সেবার ধাপ | কার্যকলাপ |
|---|---|---|---|
| | |||
| ১ | বার্ষিক কর্ম সম্পাদন চুক্তি | দেখুন | |
| ২ | সমবায় সমিতির নির্বাচন | দেখুন | |
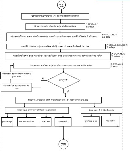
| ৩ | আশ্রয়ন প্রকল্পে ঋণ আদায় | দেখুন | |
| ৪ | আশ্রয়ন প্রকল্পে ঋণ বিতরণ | দেখুন | |
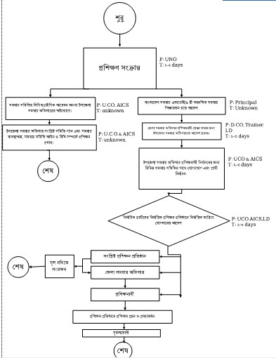
| ৫ | প্রশিক্ষন প্রদান | দেখুন | |
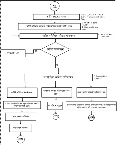
| ৬ | নিবন্ধিত সকল প্রাথমিক সমবায় সমিতির অডিট সম্পাদন | দেখুন | |
| ৭ | অন্যান্য প্রাথমিক সমবায় সমিতি নিবন্ধন | দেখুন | |
| ৮ | প্রকল্পভুক্ত ও সরকারী কর্মসূচীর আওতায় গঠিত ও প্রাথমিক সমবায় সমিতি নিবন্ধন | দেখুন |